SDDP Reinvent Democracy - Obstacles
|
Executive Summary
This paper reports the results of the first of a series of workshops organized by Future Worlds Center under the auspices of the Cyprus Presidency of the Council of the EU. The dialogue was implemented in the context of the Reinventing democracy (YiA 1.3) project. The purpose of this project was to bring together young people from Greece and Cyprus in an attempt to take apart and reconstruct the concept of democracy, an EU founding principle. The workshop was organized using the structured dialogic design process (SDDP) approach within the context of a rich web-based communication environment. This Co-Laboratoty was organized using the Structured Democratic Dialogue Process (SDDP) approach within the context of a rich web-based communication environment. It is categorized as one of many organised under the running title Reinventing democracy.
The Triggering Question (TQ) was
What are the failings of our current political system?
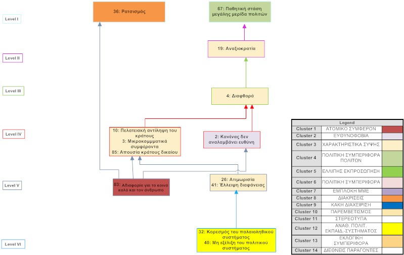
In response to the TQ, the 22 participants came up with 107 characteristics, which were categorized in 14 clusters. Following the voting process, 49 ideas received one or more votes and were structured to create the influence MAP shown below.
According to the participants of this workshop, appear to be the most influential were:
- Characteristic #32, The repletion of the paleolithic system
- Characteristic #40, The non-development of the political system
The workshop was facilitated by Yiannis Laouris, Eleni Michail, Elia Petridou, Irini Anastassiou, Maria Georgiou, and Soteris Demetriou. The workshop was attended by 11 Cypriots participants and 11 Greek participants.
In sum, the participants of the dialogue reported their satisfaction that their voices have been heard and documented and communicated their expectations for follow-up activities to address the diagnosis of their needs.
Sponsor and partners
The workshop was funded under the Action 1.3 - Youth Democracy Projects of the Youth in Action Programme of the European Commission and was supported by Agoras Cyprus presidency. The event was organized by Future Worlds Center in collaboration with ANTIGONE (Greece), UOP-ELKE (Greece) and YEU (Cyprus).
Gallery
Participants
| Name | Country |
|---|---|
| Georgia Intze | Greece |
| Athanasia Telliou | Greece |
| Maria Christodoulou | Cyprus |
| Maria Stamelou | Greece |
| Stavros Ioannides | Greece |
| Androniki Maurogiannakou | Greece |
| Zoe Apostolidou | Cyprus |
| Demetra Kannavoura | Greece |
| Andronikos Katakarides | Greece |
| Irene Karapoletidou | Greece |
| Ififeneia Ioannidou | Cyprus |
| Eliana Petridou | Cyprus |
| Maria Drakou | Cyprus |
| Athina Christoforidou | Cyprus |
| Diana Pelivanidou | Greece |
| Charalambos Solonos | Cyprus |
| Irini Anastassiou | Cyprus |
| Chrysa Fotakaki | Greece |
| Paulos Papadopoulos | Greece |
| Andriana Petsa | Cyprus |
| Irene Mosaikou | Cyprus |
| Maria Georgiou | Cyprus |
